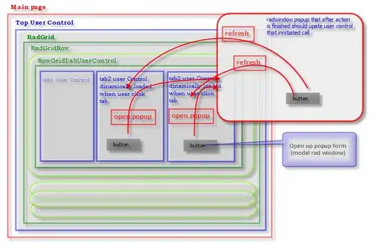
I am not sure if I can explain this without confusing you guys. So, please check the animated Gif.
Works fine with Firefox and IE. I am using TMSlider 0.4.1 for the transitions.

I am not sure if I can explain this without confusing you guys. So, please check the animated Gif.
Works fine with Firefox and IE. I am using TMSlider 0.4.1 for the transitions.

 
    
    On the div you have border-radius set, is your css also set to
.div{overflow:hidden;}
 
    
    I'm having the same issue obviously with the "overflow:hidden" in the container.
The problem appears only if the element inside has an animation (css3), without there are no dealay.
The solution is this one: https://stackoverflow.com/a/27233053/1585052