The MVC pattern is a model of how a user interface can be structured.
Therefore it defines the 3 elements Model, View, Controller:
- Model A model is an abstraction of something that is presented to the user. In swing you have a differentiation of gui models and data models. GUI models abstract the state of a ui component like ButtonModel. Data models abstract structured data that the ui presents to the user like TableModel.
- View The view is a ui component that is responsible for presenting data to the user. Thus it is responsible for all ui dependent issues like layout, drawing, etc. E.g. JTable.
- Controller A controller encapsulates the application code that is executed in order to an user interaction (mouse motion, mouse click, key press, etc.). Controllers might need input for their execution and they produce output. They read their input from models and update models as result of the execution. They might also restructure the ui (e.g. replace ui components or show a complete new view). However they must not know about the ui compoenents, because you can encapsulate the restructuring in a separate interface that the controller only invokes. In swing a controller is normally implemented by an ActionListener or Action.
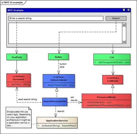
Example
- Red = model
- Green = view
- Blue = controller

When the Button is clicked it invokes the ActionListener. The ActionListener only depends on other models. It uses some models as it's input and others as it's result or output. It's like method arguments and return values. The models notify the ui when they get updated. So there is no need for the controller logic to know the ui component. The model objects don't know the ui. The notification is done by an observer pattern. Thus the model objects only know that there is someone who wants to get notified if the model changes.
In java swing there are some components that implement a model and controller as well. E.g. the javax.swing.Action. It implements a ui model (properties: enablement, small icon, name, etc.) and is a controller because it extends ActionListener.
A detailed explanation, example application and source code: https://www.link-intersystems.com/blog/2013/07/20/the-mvc-pattern-implemented-with-java-swing/.
MVC basics in less than 260 lines:
import java.awt.BorderLayout;
import java.awt.Container;
import java.awt.event.ActionEvent;
import java.util.ArrayList;
import java.util.List;
import javax.swing.AbstractAction;
import javax.swing.Action;
import javax.swing.DefaultListModel;
import javax.swing.DefaultListSelectionModel;
import javax.swing.JButton;
import javax.swing.JFrame;
import javax.swing.JList;
import javax.swing.JOptionPane;
import javax.swing.JPanel;
import javax.swing.JScrollPane;
import javax.swing.JTextField;
import javax.swing.ListSelectionModel;
import javax.swing.WindowConstants;
import javax.swing.event.ListSelectionEvent;
import javax.swing.event.ListSelectionListener;
import javax.swing.text.BadLocationException;
import javax.swing.text.Document;
import javax.swing.text.PlainDocument;
public class Main {
    public static void main(String[] args) {
        JFrame mainFrame = new JFrame("MVC example");
        mainFrame.setDefaultCloseOperation(WindowConstants.EXIT_ON_CLOSE);
        mainFrame.setSize(640, 300);
        mainFrame.setLocationRelativeTo(null);
        PersonService personService = new PersonServiceMock();
        DefaultListModel searchResultListModel = new DefaultListModel();
        DefaultListSelectionModel searchResultSelectionModel = new DefaultListSelectionModel();
        searchResultSelectionModel
                .setSelectionMode(ListSelectionModel.SINGLE_SELECTION);
        Document searchInput = new PlainDocument();
        PersonDetailsAction personDetailsAction = new PersonDetailsAction(
                searchResultSelectionModel, searchResultListModel);
        personDetailsAction.putValue(Action.NAME, "Person Details");
        Action searchPersonAction = new SearchPersonAction(searchInput,
                searchResultListModel, personService);
        searchPersonAction.putValue(Action.NAME, "Search");
        Container contentPane = mainFrame.getContentPane();
        JPanel searchInputPanel = new JPanel();
        searchInputPanel.setLayout(new BorderLayout());
        JTextField searchField = new JTextField(searchInput, null, 0);
        searchInputPanel.add(searchField, BorderLayout.CENTER);
        searchField.addActionListener(searchPersonAction);
        JButton searchButton = new JButton(searchPersonAction);
        searchInputPanel.add(searchButton, BorderLayout.EAST);
        JList searchResultList = new JList();
        searchResultList.setModel(searchResultListModel);
        searchResultList.setSelectionModel(searchResultSelectionModel);
        JPanel searchResultPanel = new JPanel();
        searchResultPanel.setLayout(new BorderLayout());
        JScrollPane scrollableSearchResult = new JScrollPane(searchResultList);
        searchResultPanel.add(scrollableSearchResult, BorderLayout.CENTER);
        JPanel selectionOptionsPanel = new JPanel();
        JButton showPersonDetailsButton = new JButton(personDetailsAction);
        selectionOptionsPanel.add(showPersonDetailsButton);
        contentPane.add(searchInputPanel, BorderLayout.NORTH);
        contentPane.add(searchResultPanel, BorderLayout.CENTER);
        contentPane.add(selectionOptionsPanel, BorderLayout.SOUTH);
        mainFrame.setVisible(true);
    }
}
class PersonDetailsAction extends AbstractAction {
    private static final long serialVersionUID = -8816163868526676625L;
    private ListSelectionModel personSelectionModel;
    private DefaultListModel personListModel;
    public PersonDetailsAction(ListSelectionModel personSelectionModel,
            DefaultListModel personListModel) {
        boolean unsupportedSelectionMode = personSelectionModel
                .getSelectionMode() != ListSelectionModel.SINGLE_SELECTION;
        if (unsupportedSelectionMode) {
            throw new IllegalArgumentException(
                    "PersonDetailAction can only handle single list selections. "
                            + "Please set the list selection mode to ListSelectionModel.SINGLE_SELECTION");
        }
        this.personSelectionModel = personSelectionModel;
        this.personListModel = personListModel;
        personSelectionModel
                .addListSelectionListener(new ListSelectionListener() {
                    public void valueChanged(ListSelectionEvent e) {
                        ListSelectionModel listSelectionModel = (ListSelectionModel) e
                                .getSource();
                        updateEnablement(listSelectionModel);
                    }
                });
        updateEnablement(personSelectionModel);
    }
    public void actionPerformed(ActionEvent e) {
        int selectionIndex = personSelectionModel.getMinSelectionIndex();
        PersonElementModel personElementModel = (PersonElementModel) personListModel
                .get(selectionIndex);
        Person person = personElementModel.getPerson();
        String personDetials = createPersonDetails(person);
        JOptionPane.showMessageDialog(null, personDetials);
    }
    private String createPersonDetails(Person person) {
        return person.getId() + ": " + person.getFirstName() + " "
                + person.getLastName();
    }
    private void updateEnablement(ListSelectionModel listSelectionModel) {
        boolean emptySelection = listSelectionModel.isSelectionEmpty();
        setEnabled(!emptySelection);
    }
}
class SearchPersonAction extends AbstractAction {
    private static final long serialVersionUID = 4083406832930707444L;
    private Document searchInput;
    private DefaultListModel searchResult;
    private PersonService personService;
    public SearchPersonAction(Document searchInput,
            DefaultListModel searchResult, PersonService personService) {
        this.searchInput = searchInput;
        this.searchResult = searchResult;
        this.personService = personService;
    }
    public void actionPerformed(ActionEvent e) {
        String searchString = getSearchString();
        List<Person> matchedPersons = personService.searchPersons(searchString);
        searchResult.clear();
        for (Person person : matchedPersons) {
            Object elementModel = new PersonElementModel(person);
            searchResult.addElement(elementModel);
        }
    }
    private String getSearchString() {
        try {
            return searchInput.getText(0, searchInput.getLength());
        } catch (BadLocationException e) {
            return null;
        }
    }
}
class PersonElementModel {
    private Person person;
    public PersonElementModel(Person person) {
        this.person = person;
    }
    public Person getPerson() {
        return person;
    }
    @Override
    public String toString() {
        return person.getFirstName() + ", " + person.getLastName();
    }
}
interface PersonService {
    List<Person> searchPersons(String searchString);
}
class Person {
    private int id;
    private String firstName;
    private String lastName;
    public Person(int id, String firstName, String lastName) {
        this.id = id;
        this.firstName = firstName;
        this.lastName = lastName;
    }
    public int getId() {
        return id;
    }
    public String getFirstName() {
        return firstName;
    }
    public String getLastName() {
        return lastName;
    }
}
class PersonServiceMock implements PersonService {
    private List<Person> personDB;
    public PersonServiceMock() {
        personDB = new ArrayList<Person>();
        personDB.add(new Person(1, "Graham", "Parrish"));
        personDB.add(new Person(2, "Daniel", "Hendrix"));
        personDB.add(new Person(3, "Rachel", "Holman"));
        personDB.add(new Person(4, "Sarah", "Todd"));
        personDB.add(new Person(5, "Talon", "Wolf"));
        personDB.add(new Person(6, "Josephine", "Dunn"));
        personDB.add(new Person(7, "Benjamin", "Hebert"));
        personDB.add(new Person(8, "Lacota", "Browning "));
        personDB.add(new Person(9, "Sydney", "Ayers"));
        personDB.add(new Person(10, "Dustin", "Stephens"));
        personDB.add(new Person(11, "Cara", "Moss"));
        personDB.add(new Person(12, "Teegan", "Dillard"));
        personDB.add(new Person(13, "Dai", "Yates"));
        personDB.add(new Person(14, "Nora", "Garza"));
    }
    public List<Person> searchPersons(String searchString) {
        List<Person> matches = new ArrayList<Person>();
        if (searchString == null) {
            return matches;
        }
        for (Person person : personDB) {
            if (person.getFirstName().contains(searchString)
                    || person.getLastName().contains(searchString)) {
                matches.add(person);
            }
        }
        return matches;
    }
}
