56

I'm looking for a way to generate documentation automatically from my Javascript project. Anyone know how can I do this?

As far as I know, there're some tools like JSDoc but I want to know your opinion, your best choice and why.

Thanks!

EDIT: just to be clear, I need something like JavaDOC or PHPDocumentor but to use with my Javascript source code.

Fran Verona
  • 5,438
  • 6
  • 46
  • 85
  • What do you mean when you say "docs"? – MeLight Apr 30 '11 at 11:45
  • @MeLight Something like PHPDocumentor or JavaDoc. I put some comments in my source code, and what I need is to generate documentation automatically (i.e. HTML format) – Fran Verona Apr 30 '11 at 11:47
  • possible duplicate of [Documenting Javascript code](http://stackoverflow.com/questions/2351881/documenting-javascript-code) – Marcel Korpel Apr 30 '11 at 12:30
  • This is a matter of taste and should be a Wiki question, if anything. – DanMan Apr 30 '11 at 14:21
  • I strongly recommend: jsdoc with https://github.com/SoftwareBrothers/better-docs with https://github.com/Jellyvision/jsdoc-mermaid – wojtekk Jan 20 '19 at 15:37

7 Answers7

16

There are tools like Natural Docs to do this. I've personally used it in the past and this works fine with javascript.

There are also tools like docco to document source code.

In general auto generated documentation tends to be too restrictive and sometimes handmade API's like the jQuery API are easier to use.

Also documentation for dynamic languages is different from documentation on static languages. As API's are used differently and state exist in a more loose sense.

hichris123
  • 10,145
  • 15
  • 56
  • 70
Raynos
  • 166,823
  • 56
  • 351
  • 396
  • +1 Docco. JSDoc is badly documented itself, and being a port of JavaDoc, can't handle code that isn't strongly OOP - unrealistic for JS. Docco is well documented, handles JS properly, and is used by popular JS apps (Backbone, Underscore). – mikemaccana Jan 05 '12 at 10:01
  • 4
    @nailer docco is sub optimum. I think groc is one of the better choices out there but I'm waiting for TJ to write a shiny template layer for dox at the moment. – Raynos Jan 05 '12 at 16:34
  • @Raynos: First I was using docco, but groc is indeed awesome! Thanks. – asgoth Feb 14 '13 at 11:20
13

I found a great tutorial to create JS documentation using JSDoc. I hope it helps to someone who need it.

Create useful relevant Javascript documentation with JSDoc

This was exactly what I need. Thanks for your answers stackers.

Fran Verona
  • 5,438
  • 6
  • 46
  • 85
7

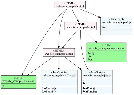
If you work with node.js, i created a module that generate class diagram for javascript/node/html/css. Its based on the "WAE" extension of UML. Its called wavi. For javascript, function,variable and use of other modules are automatically recognized. You can use it for documenting your application.

https://www.npmjs.org/package/wavi

Diagram generated by wavi

Bakunin95
  • 426
  • 5
  • 4
4

SmartComments + YUIDocs

Using that extraordinary couple you can document a large JavaScript project in less than one minute.

SmartComments, it’s a tool that allow you to create implicit comments from JavaScript source code.

You can use in the console or through of a Sublime Text Plugin.

Please go to http://smartcomments.github.io for further information.

user2272864
  • 49
  • 1
  • 4
3

autodoc is teh dope; https://www.npmjs.org/package/autodoc | https://github.com/dtao/autodoc

Autodoc lets you write tests in comments just above your JavaScript functions, then run those tests from the command line and auto-generate documentation with the same tests embedded and executing right in the browser.

Think literate programming, look at http://danieltao.com/lazy.js/docs/ for a nice example. Those green checkmarks are the tests.

✓ Lazy([1, 2, 4])       // instanceof Lazy.ArrayLikeSequence
✓ Lazy({ foo: "bar" })  // instanceof Lazy.ObjectLikeSequence
✓ Lazy("hello, world!") // instanceof Lazy.StringLikeSequence
✓ Lazy()                // sequence: []
✓ Lazy(null)            // sequence: []

This is what the source looks like github.com/../lazy.js#L86

/**
 * Wraps an object and returns a {@link Sequence}. For `null` or `undefined`,
 * simply returns an empty sequence (see {@link Lazy.strict} for a stricter
 * implementation).
 *
 * - For **arrays**, Lazy will create a sequence comprising the elements in
 *   the array (an {@link ArrayLikeSequence}).
 * - For **objects**, Lazy will create a sequence of key/value pairs
 *   (an {@link ObjectLikeSequence}).
 * - For **strings**, Lazy will create a sequence of characters (a
 *   {@link StringLikeSequence}).
 *
 * @public
 * @param {Array|Object|string} source An array, object, or string to wrap.
 * @returns {Sequence} The wrapped lazy object.
 *
 *
 * @examples
 * Lazy([1, 2, 4])       // instanceof Lazy.ArrayLikeSequence
 * Lazy({ foo: "bar" })  // instanceof Lazy.ObjectLikeSequence
 * Lazy("hello, world!") // instanceof Lazy.StringLikeSequence
 * Lazy()                // sequence: []
 * Lazy(null)            // sequence: []
 */

It extends JSDoc https://developers.google.com/closure/compiler/docs/js-for-compiler, so in addition you can have Google's closure compiler verifying and optimising lot of things for you.

wires
  • 4,718
  • 2
  • 35
  • 31
  • 1
    This really does look promising. The developer claims in the docs that it is still quite the work in progress but what it currently does is very very cool. – Typo May 04 '14 at 17:38
-1

Hi i just found YUIDoc. I don't know much about it, but it looks good...

Fabian Vogelsteller
  • 1,025
  • 9
  • 13
  • 1
    no. You must define name of method / class in comment. That is bad. (if you rename method, you must update comment) – Jan Glaser Jun 13 '18 at 22:00
-1

Which framework are you using ? (if any). I think the tool you'll choose depends a lot on that, since ideally it would have to understand class extensions and all. Otherwise I think jsDoc is a great place to start.

Jad
  • 922
  • 8
  • 14