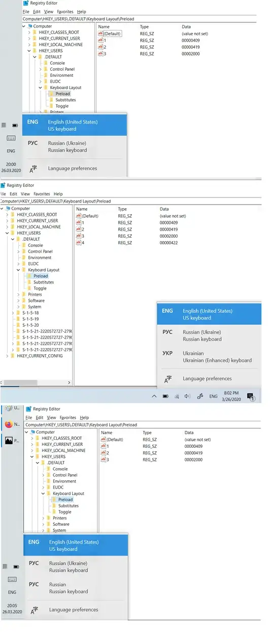
Running the latest version of Windows 10 (but same thing in 1903 as well) I often stumble into a particularly annoying bug. I have two user accounts with different input language pairs (eng/rus and eng/ukr) and when switching user accounts I get my input languages broken (i.e. instead of eng/rus it would show eng/ukr or eng/rus/rus) and my typing experience is terrible.
I contacted MS support a number of times and it was awful. They tried all workarounds they could think of (including clean Windows install) but nothing helps. Ultimately they asked me to post a Windows Feedback post but of course it just hangs there with no comment or work done.
How do I get the reported Windows bug to get actually fixed?
I understand I can switch to Linux but I'm afraid of other bugs I can encounter there too.
The screenshot above demonstrates how another language option is added for no reason.
EDIT
Attached registry screenshots per comments

