Problem
When I do my modifications and I apply to "validate answer" I get a lot of errors
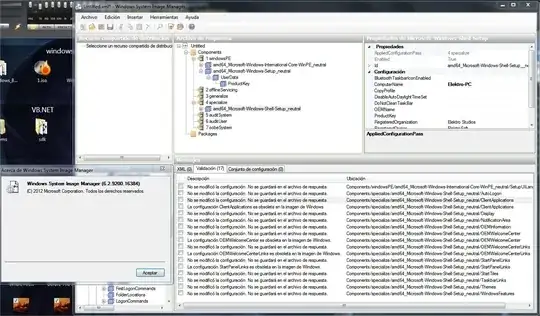
In the picture you can see the WSIM version I'm using (6.2.9200),
...The errors in the picture are saying this more or less :
"The configuration was not modified. The response file don't will be saved"
"The configuration "XXXXX" is obsolete in the Windows Image"
...And the image I'm touching is a Windows 8 x64 Core (...\Source\install.wim)
I've followed the steps here.
I don't know if maybe I'm using the wrong version of the WSIM.

But this is what I've expected:
(No warnings or errors)

question
What is causing the errors?.